基于SpringBoot的在线蛋糕销售商城系统

16 浏览
更新于 2026-02-11 12:36:14

本项目是一个基于SpringBoot框架构建的专业在线蛋糕销售平台,旨在为烘焙商家提供一个功能完备、稳定可靠的电子商务解决方案。其核心业务价值在于彻底打通了蛋糕产品从线上展示、客户下单到后台订单处理的完整商业闭环,有效解决了传统实体蛋糕店客流量受限、营业时间固定以及手工管理订单效率低下等核心痛点。通过将销售业务全面线上化,商家能够显著拓展市场覆盖范围,实现24小时不间断营业,并借助系统自动化能力提升运营效率与客户服务质量。

在技术实现上,系统后端严格遵循SpringBoot的约定优于配置原则,采用经典的MVC分层架构。控制器层负责接收和处理前端HTTP请求,服务层封装核心业务逻辑如商品查询、购物车管理和订单生成,数据访问层则通过Spring Data JPA与MySQL数据库进行交互,实现了对象关系映射,简化了数据库操作。系统前端主要使用Thymeleaf模板引擎渲染动态页面,结合Bootstrap组件库构建用户界面。代码结构清晰,通过依赖注入管理Bean的生命周期,并利用Spring Security框架实现了基本的用户认证与授权控制,保障管理后台的访问安全。整个项目通过内嵌的Tomcat服务器运行,部署简便。

该系统特别适用于中小型烘焙坊、个体蛋糕店主或希望拓展线上业务的食品公司。具体应用场景包括:顾客在线浏览琳琅满目的蛋糕商品详情、将心仪商品加入购物车并完成在线支付;店铺管理员可以在专属后台中高效地管理商品的上架、下架与信息更新,实时查看和处理客户提交的订单,并跟踪订单的配送状态。该系统成功将复杂的电商业务流程标准化、数字化,是传统烘焙行业实现数字化转型的理想工具。

功能结构图 (Functional Structure)

基于SpringBoot的在线蛋糕销售商城系统 - 功能结构图
点击查看清晰大图 / Zoom View

所需环境

运行环境

Java 8+
Spring Boot 2.x+
Tomcat 8.5+
MySQL 5.7+
浏览器(Chrome/Firefox/Edge)

环境说明:项目已在上述环境中充分测试,确保稳定运行。版本问题不是很重要,版本不一致也没有关系。

数据库信息

数据库表数量(点击数据库展示查看数据库表详情)
27张表
J
Java源文件数量
117 个文件

数据库设计说明

该数据库支撑一个名为"dangaoshop"的电子商务平台,主要业务领域涵盖在线零售、用户管理、订单处理及客户服务。其核心数据表包括用于管理用户收货地址的gm_address、处理商品咨询与回复的gm_answering、记录用户浏览行为的gm_browserecord,以及订单、商品、用户等核心业务实体表。数据库设计采用InnoDB引擎确保事务完整性,使用UTF8字符集支持多语言,并通过外键约束维护数据一致性。整体结构清晰地分离了用户、商品、订单和交互数据,体现了典型的电商系统模块化设计特点。

用户角色端 · 功能亮点

该角色的主要业务流程与操作功能

15 项核心功能

修改密码

修改个人信息

查看我的收藏

查看账户余额

地址管理

查看评论

查看蛋糕详情

查看新闻资讯

提交留言

加入购物车

查看我的订单

查看网站首页

提交订单

用户登录

提交支付

管理员角色端 · 功能亮点

该角色的主要业务流程与操作功能

22 项核心功能

日志管理

用户管理

修改密码

商品分类管理

角色管理

资源管理

管理员登录

订单管理

资讯分类管理

添加资讯

商城信息维护

新增商品信息

资讯管理

出库管理

退货管理

商品管理

轮播图管理

生成订单

库存管理

销量统计

留言管理

修改个人信息

图集展示 (Gallery)

38 张图片
用户角色侧界面展示
基于SpringBoot的在线蛋糕销售商城系统 - 修改密码.png界面截图

修改密码.png

用户后台 - 修改密码界面系统界面截图

基于SpringBoot的在线蛋糕销售商城系统 - 修改个人信息.png界面截图

修改个人信息.png

用户修改个人信息界面截图系统界面截图

基于SpringBoot的在线蛋糕销售商城系统 - 查看我的收藏.png界面截图

查看我的收藏.png

用户查看收藏夹界面截图系统界面截图

基于SpringBoot的在线蛋糕销售商城系统 - 查看账户余额.png界面截图

查看账户余额.png

用户查看账户余额界面系统界面截图

基于SpringBoot的在线蛋糕销售商城系统 - 地址管理.png界面截图

地址管理.png

用户后台地址管理界面系统界面截图

基于SpringBoot的在线蛋糕销售商城系统 - 查看评论.png界面截图

查看评论.png

用户查看商品评论界面系统界面截图

基于SpringBoot的在线蛋糕销售商城系统 - 查看蛋糕详情.png界面截图

查看蛋糕详情.png

用户查看蛋糕详情页面系统界面截图

基于SpringBoot的在线蛋糕销售商城系统 - 查看新闻资讯.png界面截图

查看新闻资讯.png

用户查看新闻资讯界面系统界面截图

基于SpringBoot的在线蛋糕销售商城系统 - 提交留言.png界面截图

提交留言.png

用户提交留言界面截图系统界面截图

基于SpringBoot的在线蛋糕销售商城系统 - 加入购物车.png界面截图

加入购物车.png

用户添加商品到购物车界面系统界面截图

基于SpringBoot的在线蛋糕销售商城系统 - 查看我的订单.png界面截图

查看我的订单.png

用户查看订单界面截图系统界面截图

基于SpringBoot的在线蛋糕销售商城系统 - 查看网站首页.png界面截图

查看网站首页.png

用户浏览蛋糕商城首页界面系统界面截图

基于SpringBoot的在线蛋糕销售商城系统 - 提交订单.png界面截图

提交订单.png

用户提交订单界面截图系统界面截图

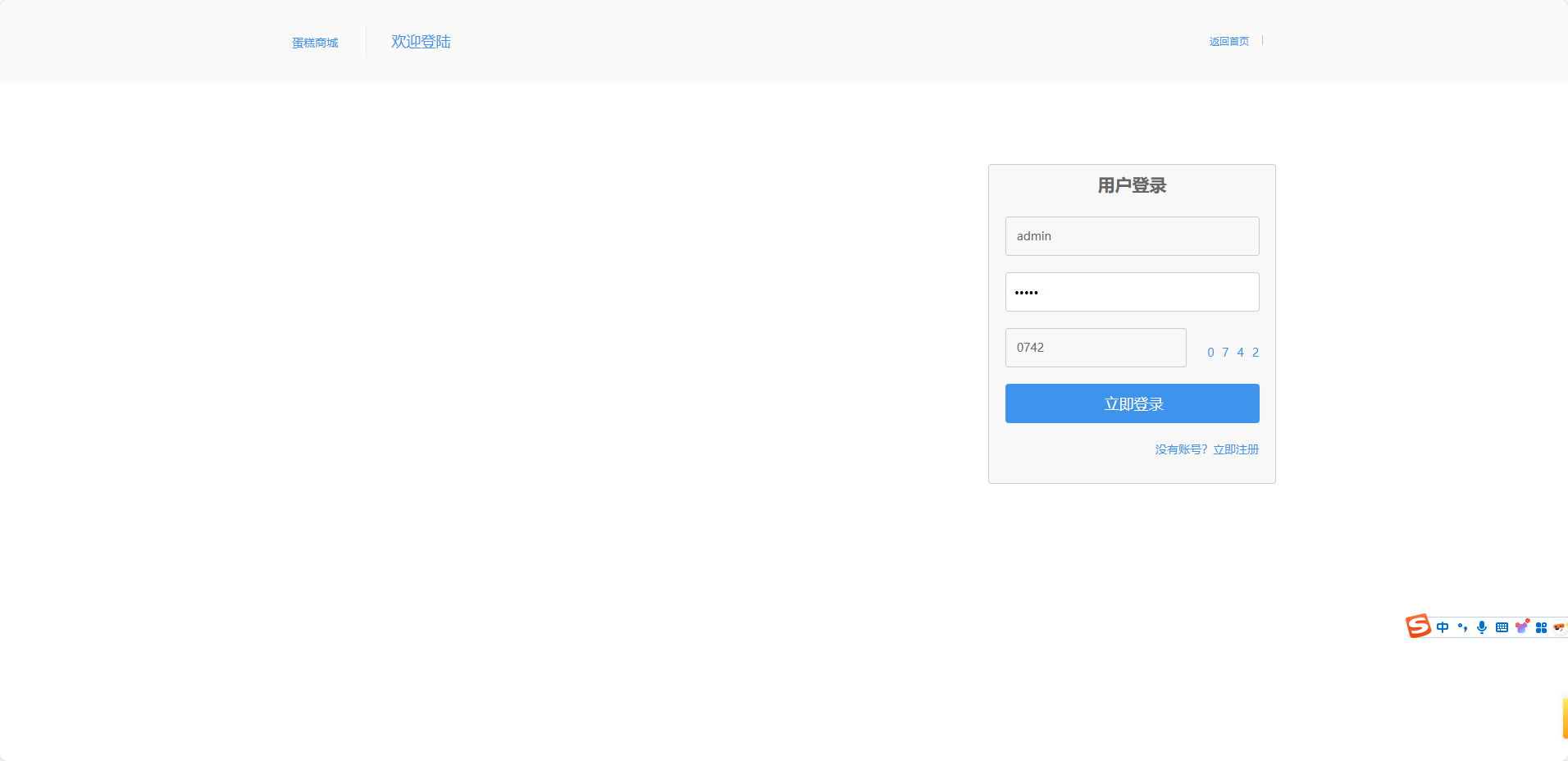
基于SpringBoot的在线蛋糕销售商城系统 - 用户登录.png界面截图

用户登录.png

用户登录界面截图系统界面截图

基于SpringBoot的在线蛋糕销售商城系统 - 提交支付.png界面截图

提交支付.png

用户提交支付界面截图系统界面截图

管理员角色侧界面展示
基于SpringBoot的在线蛋糕销售商城系统 - 日志管理.png界面截图

日志管理.png

管理员后台 - 日志管理界面系统界面截图

基于SpringBoot的在线蛋糕销售商城系统 - 用户管理.png界面截图

用户管理.png

管理员后台用户管理界面截图系统界面截图

基于SpringBoot的在线蛋糕销售商城系统 - 修改密码.png界面截图

修改密码.png

管理员后台 - 修改密码界面系统界面截图

基于SpringBoot的在线蛋糕销售商城系统 - 商品分类管理.png界面截图

商品分类管理.png

管理员后台商品分类管理界面系统界面截图

基于SpringBoot的在线蛋糕销售商城系统 - 角色管理.png界面截图

角色管理.png

管理员角色管理界面截图系统界面截图

基于SpringBoot的在线蛋糕销售商城系统 - 资源管理.png界面截图

资源管理.png

管理员后台资源管理界面截图系统界面截图

基于SpringBoot的在线蛋糕销售商城系统 - 管理员登录.png界面截图

管理员登录.png

管理员登录界面截图系统界面截图

基于SpringBoot的在线蛋糕销售商城系统 - 订单管理.png界面截图

订单管理.png

管理员后台订单管理界面系统界面截图

基于SpringBoot的在线蛋糕销售商城系统 - 资讯分类管理.png界面截图

资讯分类管理.png

管理员后台 - 资讯分类管理界面系统界面截图

基于SpringBoot的在线蛋糕销售商城系统 - 添加资讯.png界面截图

添加资讯.png

管理员添加资讯界面截图系统界面截图

基于SpringBoot的在线蛋糕销售商城系统 - 商城信息维护.png界面截图

商城信息维护.png

管理员后台 - 商城信息维护界面系统界面截图

基于SpringBoot的在线蛋糕销售商城系统 - 新增商品信息.png界面截图

新增商品信息.png

管理员新增商品界面截图系统界面截图

基于SpringBoot的在线蛋糕销售商城系统 - 资讯管理.png界面截图

资讯管理.png

管理员后台资讯管理界面系统界面截图

基于SpringBoot的在线蛋糕销售商城系统 - 出库管理.png界面截图

出库管理.png

管理员后台出库管理界面系统界面截图

基于SpringBoot的在线蛋糕销售商城系统 - 退货管理.png界面截图

退货管理.png

管理员后台 - 退货管理界面系统界面截图

基于SpringBoot的在线蛋糕销售商城系统 - 商品管理.png界面截图

商品管理.png

管理员后台 - 商品管理界面系统界面截图

基于SpringBoot的在线蛋糕销售商城系统 - 轮播图管理.png界面截图

轮播图管理.png

管理员后台轮播图管理界面系统界面截图

基于SpringBoot的在线蛋糕销售商城系统 - 生成订单.png界面截图

生成订单.png

管理员后台 - 生成订单界面系统界面截图

基于SpringBoot的在线蛋糕销售商城系统 - 库存管理.png界面截图

库存管理.png

管理员后台库存管理界面截图系统界面截图

基于SpringBoot的在线蛋糕销售商城系统 - 销量统计.png界面截图

销量统计.png

管理员后台销量统计界面系统界面截图

基于SpringBoot的在线蛋糕销售商城系统 - 留言管理.png界面截图

留言管理.png

管理员后台 - 留言管理界面截图系统界面截图

基于SpringBoot的在线蛋糕销售商城系统 - 修改个人信息.png界面截图

修改个人信息.png

管理员修改个人信息界面系统界面截图