基于SSM框架的在线点餐外卖平台

项目档案
本项目是一款基于SSM(Spring + Spring MVC + MyBatis)框架构建的在线点餐与外卖服务平台,旨在为餐饮商家提供一个功能完整、稳定可靠的数字化运营解决方案。其核心业务价值在于解决了传统电话订餐模式中存在的订单易错漏、高峰期处理效率低下、人工记录与管理成本高等痛点,通过线上化流程实现了菜单展示、订单管理、用户交互的自动化与标准化,显著提升了商家的运营效率和顾客的订餐体验。
在技术实现上,系统采用经典的三层架构设计。Spring框架作为核心容器,负责管理业务对象生命周期与依赖注入,并通过声明式事务管理确保订单、支付等核心操作的数据一致性。Spring MVC模块承担Web层的职责,通过清晰的控制器、服务层与数据访问层分离,实现了请求路由、参数绑定与视图渲染,例如处理用户提交的菜品搜索、购物车添加和订单生成等交互请求。持久层选用MyBatis,通过灵活的XML映射文件或注解方式,高效地完成对菜品信息、用户数据、订单记录等关系型数据的增删改查操作,其动态SQL特性便于构建复杂的多条件查询,如按分类、价格区间筛选菜品。前端页面使用JSP与jQuery库进行动态渲染和异步交互,实现购物车实时更新、表单验证等用户端功能。
该系统主要适用于中小型餐饮企业、快餐连锁店或特色小吃商户,帮助他们快速搭建专属的线上销售渠道。典型应用场景包括:顾客通过平台网页浏览实时更新的菜单,将选中的菜品加入购物车并在线支付,商家后台即时接收订单详情并安排备餐与配送;对于常客,系统支持账户注册与订单历史查询,便于重复下单。该平台不仅优化了点餐流程,也为商家积累了宝贵的用户消费数据,为后续营销策略制定提供了依据。
功能结构图 (Functional Structure)

所需环境
运行环境
环境说明:项目已在上述环境中充分测试,确保稳定运行。版本问题不是很重要,版本不一致也没有关系。
数据库信息
数据库设计说明
该数据库面向外卖订餐业务领域,包含16张核心数据表。主要表结构包括:member表管理用户信息,product表存储商品数据,category表实现多级分类,address表维护配送地址,cart表处理购物车操作,orders表记录订单详情,comment表保存评价信息。数据库采用外键约束确保数据完整性,支持多层级分类管理,并通过delstatus字段实现逻辑删除机制。整体设计体现了典型电商系统的数据结构特征,能够有效支撑外卖平台的核心业务流程。
买家角色端 · 功能亮点
该角色的主要业务流程与操作功能
新增收货信息
查看商家列表
订单付款
查看饮食资讯
查看我的饭盒
查看我的订单
查看我的收藏
销售量信息管理
留言信息管理
修改个人信息
提交留言
买家登录
查看商品详情
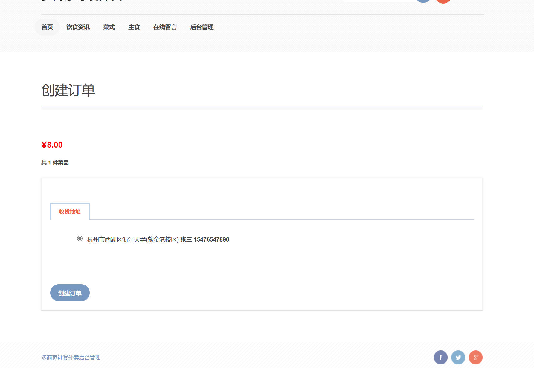
创建订单
管理员角色端 · 功能亮点
该角色的主要业务流程与操作功能
修改个人信息
滚动图片信息管理
留言信息管理
菜品类别管理
菜品信息管理
用户信息管理
管理员登录
修改密码
饮食资讯管理
统计信息管理
商家角色端 · 功能亮点
该角色的主要业务流程与操作功能
商家登录
订单信息管理
修改个人信息
菜品信息管理
修改密码
库存信息管理
图集展示 (Gallery)
31 张图片
新增收货信息.jpg
买家新增收货地址界面截图系统界面截图

查看商家列表.jpg
买家查看商家列表界面系统界面截图

订单付款.jpg
买家提交订单支付界面系统界面截图

查看饮食资讯.jpg
买家查看饮食资讯界面截图系统界面截图

查看我的饭盒.jpg
买家查看饭盒界面系统界面截图

查看我的订单.jpg
买家查看订单页面截图系统界面截图

查看我的收藏.jpg
买家查看收藏夹界面系统界面截图

销售量信息管理.jpg
买家查看销售数据界面系统界面截图

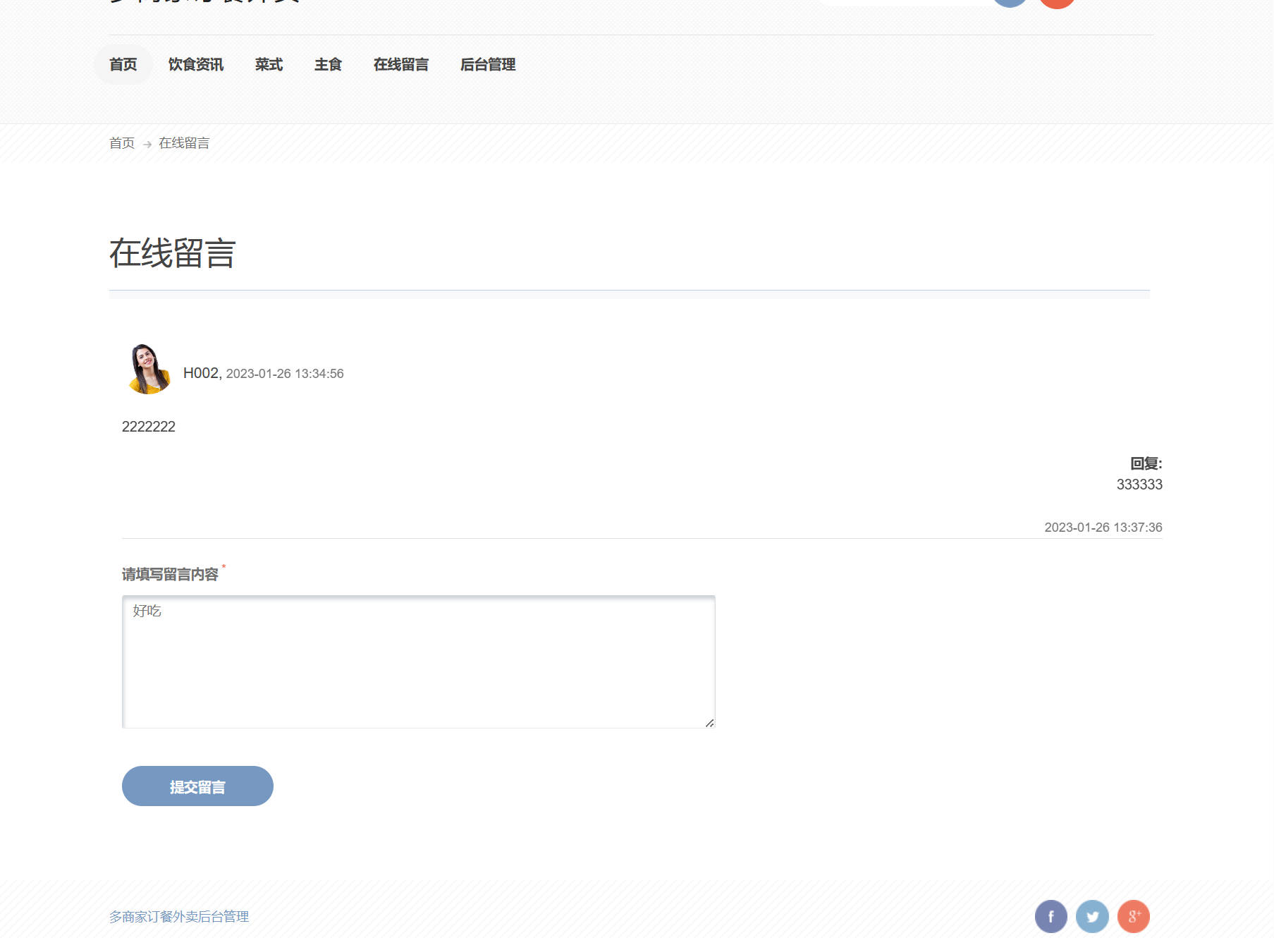
留言信息管理.jpg
买家后台 - 留言管理界面截图系统界面截图

修改个人信息.jpg
买家修改个人信息界面系统界面截图

提交留言.jpg
买家提交留言界面截图系统界面截图

买家登录.jpg
买家登录界面截图系统界面截图

查看商品详情.jpg
买家查看商品详情界面系统界面截图

创建订单.jpg
买家下单界面截图系统界面截图

修改个人信息.jpg
管理员修改个人信息界面截图系统界面截图

滚动图片信息管理.jpg
管理员后台 - 滚动图片管理界面系统界面截图

留言信息管理.jpg
管理员后台 - 留言管理界面截图系统界面截图

菜品类别管理.jpg
管理员后台 - 菜品类别管理界面系统界面截图

菜品信息管理.jpg
管理员后台 - 菜品信息管理界面系统界面截图

用户信息管理.jpg
管理员后台 - 用户信息管理界面系统界面截图

管理员登录.jpg
管理员登录界面截图系统界面截图

修改密码.jpg
管理员后台修改密码界面系统界面截图

饮食资讯管理.jpg
管理员后台饮食资讯管理界面系统界面截图

统计信息管理.jpg
管理员后台 - 统计信息管理界面系统界面截图

商家登录.jpg
商家登录界面截图系统界面截图

订单信息管理.jpg
商家后台订单管理界面截图系统界面截图

修改个人信息.jpg
商家后台 - 修改个人信息界面系统界面截图

菜品信息管理.jpg
商家后台菜品管理界面截图系统界面截图

修改密码.jpg
商家后台修改密码界面系统界面截图

库存信息管理.jpg
商家后台库存管理界面截图系统界面截图