基于JSP+Servlet的学生信息管理系统

项目档案
本项目是一款基于JSP与Servlet技术构建的学生信息管理系统,旨在为中小学校、培训机构或院系教务部门提供便捷、可靠的学生数据管理解决方案。系统核心业务价值在于将传统纸质或零散电子表格管理方式数字化,解决了人工记录易出错、数据查询效率低、信息更新不及时等管理痛点,通过集中化数据操作与规范化权限控制,有效提升教务工作的准确性与工作效率。
在技术实现上,系统采用经典的JSP+Servlet+JavaBean(MVC)模型架构,由Servlet充当控制器负责请求分发与业务逻辑处理,JSP页面作为视图层渲染数据展示界面,JavaBean则封装数据模型与数据库交互操作。后端通过JDBC连接MySQL数据库执行增删改查操作,利用DAO模式对数据访问层进行抽象,确保业务逻辑与数据库操作解耦。用户管理模块基于Session实现登录状态维持与权限校验,支持管理员对普通用户进行账户分配与功能授权,保障数据操作的安全性。前端页面使用基础的HTML/CSS与JSTL标签库实现动态数据绑定与表格渲染,表单提交均通过Servlet进行统一校验与响应。
该系统适用于各类需要集中管理学生档案的场景,如班主任维护班级学生基本信息、教务员录入或统计学生成绩、辅导员跟踪学生学籍异动等。主要使用人群包括学校行政人员、教务管理员及具备基础计算机操作能力的教职工,无需额外培训即可通过浏览器完成学生信息的快速录入、查询、修改与导出,显著降低日常管理成本。
功能结构图 (Functional Structure)

所需环境
运行环境
环境说明:项目已在上述环境中充分测试,确保稳定运行。版本问题不是很重要,版本不一致也没有关系。
数据库信息
数据库设计说明
该数据库是一个基于JSP技术的学生信息管理系统,专注于用户身份验证和基础信息管理。核心数据表t_user存储系统用户的完整档案,包含用户名、密码、真实姓名、性别和地址等关键字段,通过唯一性约束确保用户账户的唯一性。数据库设计采用标准的审计字段模式,包含创建时间和修改时间戳,支持用户信息的全生命周期追踪。采用InnoDB存储引擎保障事务完整性,字符集配置支持多语言数据存储,体现了教育管理系统中用户数据管理的典型设计特征。
管理员角色端 · 功能亮点
该角色的主要业务流程与操作功能
添加删除学生
查看学生列表
管理员登录
信息搜索
信息编辑
图集展示 (Gallery)
6 张图片
添加删除学生.png
管理员添加和删除学生信息界面系统界面截图

查看学生列表.png
管理员查看学生列表界面系统界面截图

管理员登录.png
管理员登录界面截图系统界面截图

信息搜索.png
管理员搜索学生信息界面系统界面截图

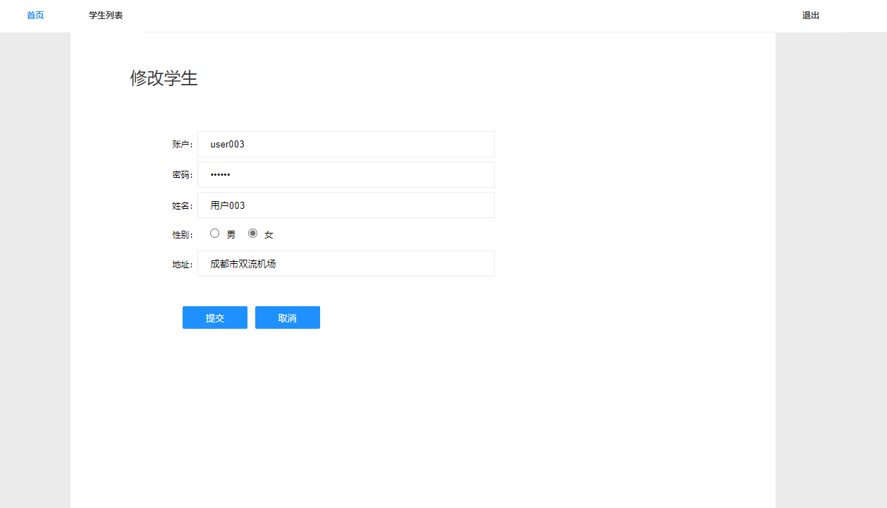
信息编辑.png
管理员角色 - 信息编辑界面系统界面截图